در این جلسه از آموزش اکسل، به سراغ کامنت گذاری روی یک فایل اکسل می رویم که در 2 حالت قابل انجام است. اولین متد، Note گذاری و روش دیگر، اضافه کردن Comment می باشد. هرکدام از این دو، یک سری تفاوت ها با یکدیگر دارند که در مقاله به صورت کامل آنها را شرح داده ایم.
آشنایی با توضیحات اضافه و یادداشت در اکسل
حتما برای شما هم پیش آمده است که بخواهید برای سلول هایی از فایل اکسل خود، توضیحات تکمیلی را اضافه کنید. به عنوان مثال، در یک سلول لازم است مقادیری را اضافه یا کمتر نمایید و بابت این مسئله، نکاتی را برای خواننده بیفزایید. در حالت دیگر، توضیحات و نظرات برای فرمولی که در سلول قرار داده شده، با یادداشت ارائه می شود. یکی دیگر از کاربردهای مهم توضیحات و نوت ها در اکسل، فعالیت های تیمی روی این برنامه می باشد. این قابلیت به شما امکان مکالمه و بحث و حاشیه نویسی برای اعضای دیگر تیم را می دهد. در این حالت، افراد مختلف گروه، یادداشت هایی را با پروفایل خود روی اجزای فایل اکسل قرار می دهند که جزئیات اضافه تری مانند زمان نیز در آن لحاظ شده اند.
یادداشت و توضیحات اضافی در آموزش اکسل، قابلیت هایی هستند که با عنوان Note یا Comment شناخته می شوند. کامنت ها قابلیت اضافه کردن پاسخ را نیز دارند که در این حالت به یک مکالمه مجازی تبدیل می شوند.
قبل از اینکه به روش های افزودن توضیحات در آموزش اکسل بپردازیم، لازم است یک شبهه را برطرف نماییم. ممکن است کاربران در مورد یادداشت و توضیحات (Note – Comment) گیج شده و تفاوت آنها را ندانند. در این خصوص باید گفت:
- Note: این قابلیت در اکسل 2019 به قبل نیز وجود داشته و برای افزودن توضیحات ساده و یادآوری ها روی سلول استفاده می شود. معمولا با یک کادر زرد رنگ قابل مشاهده هستند و همانند مورد بعدی، قابل بحث و اضافه کردن پاسخ نمی باشند. توجه داشته باشید که در نسخه های جدید اکسل، این مورد که Comment نامیده می شد، به Note تغییر نام داد.
- Comment: این قابلیت از اکسل 2019 و بعد اضافه شد. معمولا از آن برای کارهای گروهی و ایجاد گفتگو میان افراد گروه روی یک فایل و بخش های مختلف آن استفاده می گردد. همچنین ساختار آن همانند یک پنل گفتگو بوده و فقط یک کادر با رنگ زرد نیست. شما می توانید از طریق درج آیدی دیگران، آنها را روی این بخش ها نام ببرید.

روش های اضافه کردن یادداشت در آموزش اکسل
حال در مورد ایجاد کردن یادداشت در اکسل می توان به روش های زیر اشاره نمود که عبارتند از:
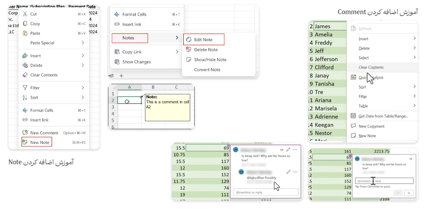
آموزش اضافه کردن Note
- ابتدا سلولی که می خواهید روی آن این قابلیت را اضافه نمایید، انتخاب کنید.
- مطمئن شوید که موس شما روی سلول کلیک کرده و آن را هایلایت کرده باشید.
- حال باید روی آن سلول راست کلیک کرده و گزینه “New Note” را بزنید.
- اکنون شما می توانید با مشاهده یک پنجره زرد رنگ، برای افزودن متن خود در آن سلول اقدام کنید.
- توجه نمایید که شما می توانید با راست کلیک مجدد روی همان سلول، امکان تغییر نوشته را نیز داشته باشید. در این حالت، ابتدا زمانی که راست کلیک می کنید، روی گزینه “Note” کلیک نموده و در بخش ثانویه، گزینه “Edit Note” را بزنید.
- مجددا باکس زرد رنگ را مشاهده خواهید کرد و اکنون می توانید متن خود را درون آن تغییر دهید.
آموزش اضافه کردن Comment
- ابتدا همانند متد قبلی، یک سلول را انتخاب کنید. این قسمت باید هایلایت شده باشد.
- در قدم بعدی، مجددا روی سلول راست کلیک کرده و اکنون می توانید گزینه “New Comment” را نیز مشاهده نمایید.
- کافیست روی آن کلیک کرده و یک پنجره جدید و متفاوت باز می شود. در اینجا شما باید ابتدا آیدی فرد مقابل یا توضیحات را اضافه نمایید.
- زمانی که این کار را انجام دهید، باکس جدیدی روی سلول قابل مشاهده است که حالت چت کردن و پاسخگویی را دارد. معمولا این سلول با یک نشانه که رنگی متفاوت دارد، قابل مشاهده است.
نکته: توجه کنید که امکان افزودن Note و Comment از روش دیگری نیز وجود دارد که در بخش بعدی آموزش اکسل به آن می پردازیم.

دیگر روش ها و نکات توضیحات اضافه در آموزش اکسل
روش دیگری که می توانید از طریق آن برای افزودن کامنت و Note استفاده کنید، تب ها است. در این حالت:
- برای افزودن Note، از تب Review استفاده کنید. سپس گزینه Note را از بخشی با همان نام انتخاب نمایید.
- برای افزودن Comment، در برخی نسخه ها از همان تب Review و در حالت دیگر، از تب Insert می توان اقدام کرد. شما می توانید برای درک بهتر، به تصویر زیر نگاهی بیندازید.
نکته: اگر به آموزش اکسل مقدماتی علاقه مند هستید، حتما مطالب بلاگ سایت را دنبال کنید. شما می توانید انواع ترفند در اکسل را در صفحات آموزشی سایت ما بیابید.
همچنین در انتهای آموزش اکسل برای بخش توضیحات و Note، می توان به چند نکته زیر اشاره نمود:
- پس از اضافه کردن کامنت، Note یا پاسخ، می توان آن را حذف کرد. در این حالت کافیست روی سه نقطه بالا سمت راست باکس کلیک نمود و گزینه Delete یا Delete Thread را زد.
- در صورتی که می خواهید مکالمه شما همچنان باقی بماند اما پیام در حالت غیر فعال قرار گیرد، در همان بخش، روی گزینه Resolve Thread کلیک کنید.
- شما می توانید با انتخاب گزینه ویرایش (به شکل مداد)، پیام های خود را تغییر دهید.

جمع بندی
در این مقاله برای آموزش اکسل، به یکی از قابلیت های کاربردی به ویژه در کارهای گروهی پرداختیم و شما را با نوت و کامنت آشنا ساختیم. همچنین نکاتی را پیرامون درج و کار کردن با آن بیان کردیم. شما کاربران می توانید سوالات خود را در قسمت نظرات برای ما ارسال کنید.
